Intro
Mr. Masahiko Sato, a stage video producer at Gekidan Sokuseki, operates at the intersection of entertainment and technical creativity. However, he found himself at a crossroads – his existing methods for capturing live theatre performances fell short of delivering professional-quality results while maintaining simplicity. Partnering with ASK Corporation, Mr. Sato explored an innovative solution in the form of Vizrt’s TriCaster Mini S.
This collaboration set the stage for a streamlined approach to live theatre recording, aimed at combining professional-grade outcomes with minimal operational complexity.
Challenge
Capturing Every Detail, Without the Post-Production Headache
Traditional methods for recording stage performances revealed multiple inefficiencies:
Software solutions like OBS and Wirecast offered some features but lacked the reliability and broader capabilities essential for live production settings. Mr. Sato needed a solution capable of handling multiple PTZ cameras efficiently, simplifying operations, and most importantly, minimizing post-production workloads – all while maintaining high-quality standards.
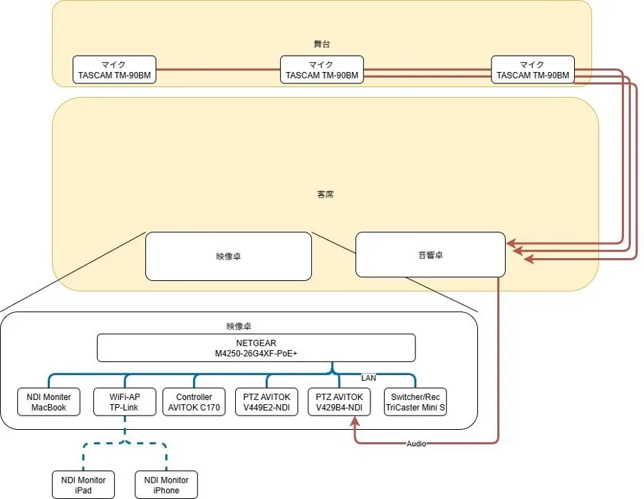
Solution
Enter Stage Left – The TriCaster Mini S
As a former ASK M&E employee, Mr. Sato had some early exposure to the TriCaster before taking on this recording project. When he later consulted his former colleagues about improving his stage recording workflow, they recommended a trial of the TriCaster Mini S – a choice that helped him achieve professional-quality results with a simpler, more streamlined setup.
Key features included:
Outcome
Broadcast-Level Production, Simplified for Theatre
The adoption of the TriCaster Mini S yielded measurable improvements and innovative results for Mr. Sato’s productions:
Whether you’re a professional producer or a passionate creator like Mr. Sato, the TriCaster Mini S offers an unparalleled opportunity to elevate your production quality while simplifying your workflow.




































